Introduction
Electronics is increasingly about networked products. Here, MBE becomes critical to electronic product development because it incorporates the network connection in the model from the very beginning, including very detailed, reusable specifications of function and requirements. A significant benefit of the object-oriented general-purpose SysML modeling language is that models can be merged easily in order to evaluate systems-of-systems.
Embedding the SysML Model in a Larger System-of-Systems Model
Figure 1 Using the phablet model (red) inside a larger Mobile Communication system model
While the phablet modeled in Parts 1-3 has some offline capabilities, e.g. playing stored videos, most of its functionality requires connection with cellular, wi-fi or other external networks. As an example of such a network, we have provided an initial model of the cellular telephone domain and included our complete phablet model as a specialization of the Mobile Station block. As our phablet is designed to send and receive in many countries, it is compatible with a number of different frequencies and cellular communications standards (e.g. GSM, GPRS and LTE, corresponding roughly to 1G, 2G and 3G networks). Our SysML model, shown at the top level in Figure 1, incorporates all three of these standards (the author is indebted to the book From GSM to LTE, M. Sauter, Wiley, 2011 for its lucid explanation of these standards).
Capturing the full description of these standards is beyond the scope of this effort, but we can illustrate some possible approaches.
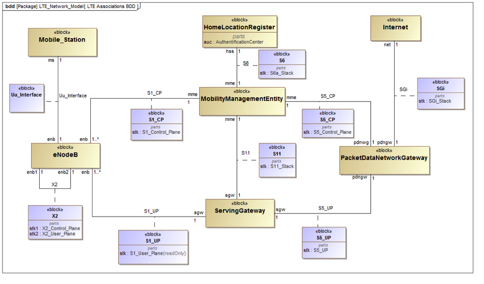
Figure 2 Network component connectivity for LTE
First, we identify the major component types in a network. In Figure 2 for an LTE cellular network, these include the eNodeB (cell tower and associated electronics), Mobility Management Entity, Serving Gateway, Packet Data Network Gateway, and Home Location Register, as well as the Mobile Station and Internet. Second, we define a set of interface types using SysML Association Blocks. Third, we can go on to decompose each association block as a protocol stack. While the task of specifying the many interfaces may be daunting, once completed, they can be placed in a SysML model library (see the Telecom Library in the downloadable models), and used to build specific network configurations in SysML internal block diagrams, e.g. Figure 3.
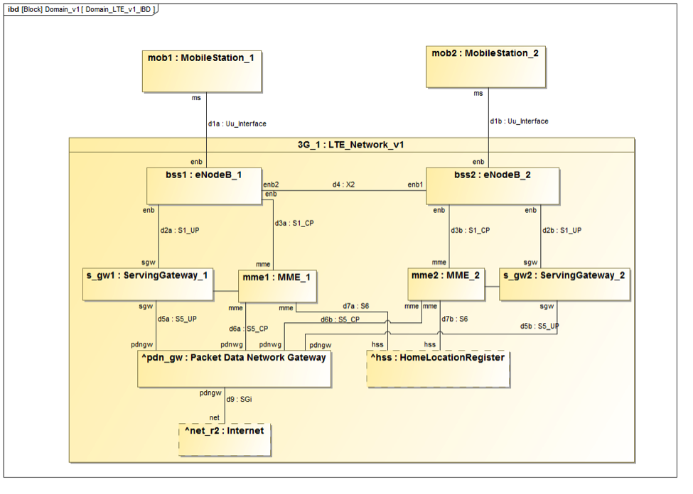
Figure 3 SysML IBD showing interconnection between two mobile stations via an LTE cellular network
The Future of MBE for Electronics Applications
Our blog series began with the observation that most future electronics products will take advantage of greater interconnectivity to increase their functionality. This observation has two important consequences for electronic product design.
- More participants representing more disciplines will be engaged in the development, presenting a need for new communication and collaboration approaches. High-level abstractions such as SysML models will facilitate communication, including team members like human factors and user interface designers that may not come from traditional engineering backgrounds.
- With the range of possibilities for the user and network interaction expanding geometrically, there is a need for faster, more systematic generation and evaluation of operational scenarios, which the system-of-systems (SoS) models can provide. Using the same high-level modeling languages for both product and SoS simplifies this process.
As electronic products have evolved, so has the design process. MBE approaches that supply the ability to search, access and edit distributed data structures support this process and will become critical as system-of-systems like the IoT become the foundation of nearly all new designs.
SysML Models:
We are making SysML models of the Phablet example available openly to review and provide us feedback. The models are copyrighted by Intercax. You are free to reuse and adapt the models if you add the following reference in your model: "Adapted from Intercax Phablet model available at https://intercax.com/blog/2017/04/12/mbe-for-electronics-part-1"
SysML Models:
- IBM Rhapsody model: Phablet_Cellular_Network_Example.zip
- Magicdraw model: Phablet_Cellular_Network_Example.mdzip
Technote: Applications of MBE to Electronics
Related posts:
- MBE For Electronics | Part 1
- MBE For Electronics | Part 2
- MBE For Electronics | Part 3
- MBE For Electronics | Part 4 (this post)


